Sistema de Gestión Mecánica con MySQL
  • Tareas:
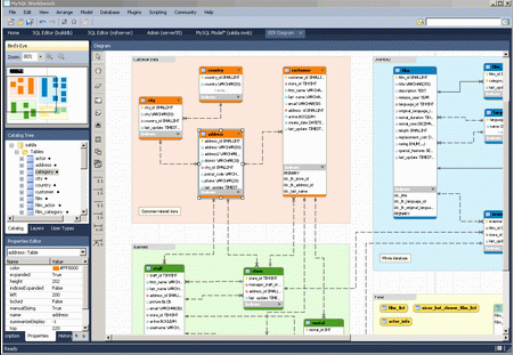
  • _Modelé y normalicé una base de datos relacional en MySQL.
  • _Desarrollé un sistema de gestión de un taller mecánico, creando la interfaz gráfica en NetBeans (Java Swing) y construyendo la base de datos en MySQL con Workbench.

Tecnologías: MySQL, Workbench, NetBeans.

Icono
> Interfaz
Caso de uso
diag_colab